互联组织流程协作
功能简介
流程负责人处,可以选择互联组织的对接人为流程负责人;
流程表单的表单权限设置处,可以给互联组织成员设置权限,让互联组织成员可以发起流程。
设置步骤
1)将互联组织设置为流程负责人
拥有应用管理权限的管理员,可以在设计流程时,将互联组织或者互联组织的成员设置为流程负责人。如下图所示:

流程节点抄送人设置和节点负责人设置方法一致。
2)给互联组织设置表单权限

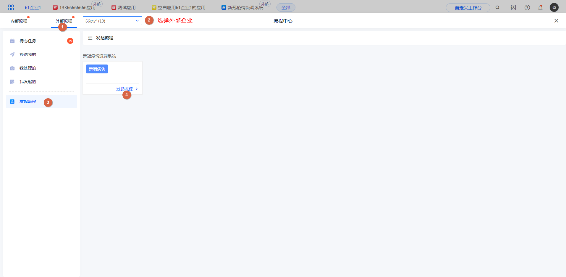
发起流程
有表单权限的互联组织成员可以发起流程
1)工作台发起流程

2)应用内发起流程

流程审批
外部组织审批流程的方式有以下两种:
1)工作台处审批
外部组织的对接人在登录自己的企业时,可以在工作台「我的待办」处处理流程。如下图所示:

2)外部应用中审批
还可以在外部应用选择具体的企业后,进入到需要审批的应用中审批流程。如下图所示:

