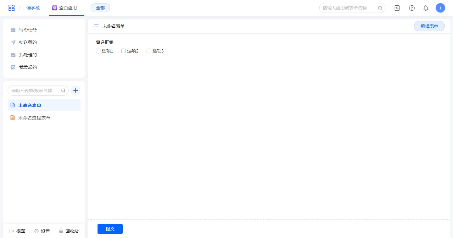
复选框组
简介
| 创建字段、字段预览 |
|---|
![]() |
![]() |
复选框用于表单中选择一个或多个选项的场景。
例如:多选题……等。
字段特点
- 可设定若干固定文本选项,进行快速选择填写。(多选框)
- 选项内容可以开启颜色配置,对其内容做区分。
字段属性
选中设计页面中的字段控件,右侧查看属性面板。
字段别名
| 字段别名 |
|---|
![]() |
“字段别名”用于后端开发,默认为系统自动生成的随机字符串,可修改。
别名命名规则:
- 字段别名在当前表下必须唯一。
- 字段别名不得为空。
- 别名只允许包含“英文大小写”、“数字”、“下划线”、“汉字”。
- 字段别名不得大于32个字符,一个汉字代表1个字符。
标题
| 标题 |
|---|
![]() |
“标题”可以修改字段名称。
标题必须填写,标题的编写有助于成员更好的识别到需要填报的内容。
显示标题
勾选【显示标题】,标题正常显示;不勾选则不显示标题。
| 显示标题 |
|---|
![]() |
切换类型
| 类型切换 |
|---|
![]() |
“复选框组”控件字段,可以修改转为“下拉复选框”。
描述信息
| 描述信息 |
|---|
![]() |
用于填写字段提示信息。
| 支持 | 描述 |
|---|---|
| 文本格式 | 加粗、倾斜、下划线、字体颜色、字体大小。 |
| 段落对齐 | 左对齐、居中、右对齐。 |
| 跳转链接 | http://链接 |
| 跳转表单 | @表单别名(用于应用内表单跳转) |
| 上传图片 | 上传图片图片大小不能超过 1 MB。 |
| 插入图片url | https://链接 |
选项
| 选项 |
|---|
![]() |
指用户在访问表单时,该控件的默认显示的值。
选项设置
| 名称 | 描述 |
|---|---|
| 选项值 | 自定义文本,方便表单快速填写。 |
| 添加选项 | 选项下默认展示3个选项,根据需要设置选项数量,点添加选项即可添加新选项。 |
| 删除选项 | 选项右侧有删除按钮,点击即可删除已有选项。 |
| 选项排序 | 选项右侧有排序按钮,点击上下拖动选项即可排序。 |
| 批量编辑 | 支持批量编辑选项值,点击批量编辑,在弹出面板可以修改所有选项值。 |
选项颜色
| 彩色 |
|---|
![]() |
设置选项颜色,当打开颜色按钮,选项可自定义颜色。
排列方式
| 排列方式 |
|---|
![]() |
- 排列方式有两种:“横向”或“纵向”。
| 排列预览 |
|---|
![]() |
功能扩展设置
| 功能扩展设置 |
|---|
![]() |
“功能扩展设置”可以同时设置[数据助手]、[功能插件]、[前端事件]、[后端事件],参考扩展体系支持并行触发。
校验
| 校验 |
|---|
![]() |
| 名称 | 描述 |
|---|---|
| 必填 | 勾选启用,填写表单时控件为必填项,为空则无法提交成功。 |
操作权限
| 操作权限 |
|---|
![]() |
| 名称 | 描述 |
|---|---|
| 可见 | 默认勾选,取消后用户无法在访问页面看到此控件。 |
| 可编辑 | 默认勾选,取消后用户无法输入内容。 |
注意:流程表单字段的操作权限在“流程设置”-“节点属性”中定义,此处的设置无效。
布局
| 布局 |
|---|
| 1、开启“表单属性”——“电脑端表单布局”,开启“多列” 2、设置“字段属性”--布局,支持的字段宽度有:1/4、1/3、1/2、2/3、3/4 和整行 更多布局设计参考:表单布局 |
![]() |
![]() |
默认字段占整行,在开启多列布局时也可设置占据一整行。
















